MixnMax material mixer and masker Add-on for Blender

$0+
44 ratings

Easy, Fast and Versatile

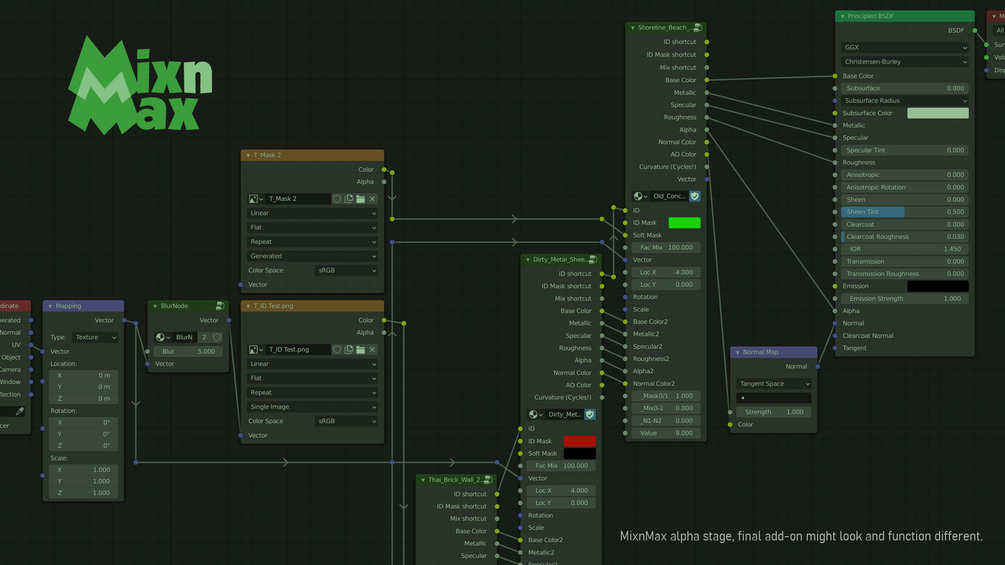
A super easy to use fast and versatile mixer add-on for Blender. Convert your own materials or exported 3rd party materials like Quixel Megascans* materials into a new mixer node group and mix materials with a color ID texture or a greyscale mask. Normal maps can be masked and mixed in the mixer. Dirt maps can be created from the AO and Curvature outputs. Shortcuts for Texture ID, vector and mask keep your material node setup tidy. There is also a separate normal mix node group as well as a blur node group to blur masks for example. MixnMax makes working with nodes a lot more fun!


  • Your material will be converted to a MixnMax node group and your material must have one Principled BSDF node with at least one input socket connected.  
  • You need to have some knowledge of Blender3D and working with the Shader Editor

  • You want a fast and responsive workflow 
  • You want a cleaner node setup
  • You want a more joyful way of working with nodes
  • You want to have a versatile setup
  • You want to bake materials without the hassle of multiple textures on each material slot (MixnMax uses only one material slot) 

MixnMax is free because I made this in the first place to make my own life easier and it might help other Blender heads. If you like the add-on please buy me a coffee. I would love to see what you made with MixnMax on Twitter or Instagram. You can tag with @lumpapps if you want.

This Quick Tutorial shows you the basics of MixnMax to get you started. A lot more is possible then explained as shown in the second half of the video. A more in dept video wil follow later. 

Installing MixnMax Add on for Blender


$
I want this!
1,373 downloads

The MixnMax Add-on ready to install (digital file)

For Blender verion
2.91 and up
version
1.0
Copy product URL

Ratings

5.0
(44 ratings)
5 stars
98%
4 stars
2%
3 stars
0%
2 stars
0%
1 star
0%
$0+

MixnMax material mixer and masker Add-on for Blender

44 ratings
I want this!